Microchip Technology CEC173x Evaluation Kit (EV42J24A)
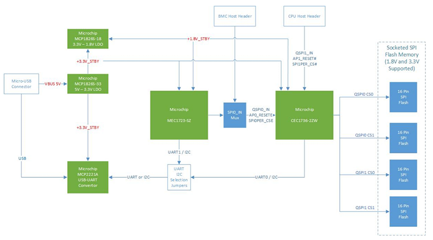
Microchip Technology CEC173x Evaluation Kit (EV42J24A) is an evaluation and development kit for the CEC173x Trust Shield family of Platform Root of Trust Controllers. Along with a TPDS (Trust Platform Design Suite) tool, the board assists with rapid prototyping and development of customer-specific applications. The Microchip EV42J24A kit features an 84-pin socket, allowing the flexibility to evaluate CEC1736 or CEC1734 devices in 84-pin packages. The board also features an MEC1723 Embedded Controller emulated as a host processor, SPI Flash memories, and connectors to interface with external application processors.The kit comes with three samples of the CEC1736-TFLX, CEC1736-TCSM, CEC1734-TFLX, and CEC1734-TCSM Trust Shield Platform Root of Trust Controllers. Using the TPDS configurator tools, these parts can be configured and provisioned to evaluate and test NIST and OCP recommended security features (Secure Boot, Secure Update, Crisis Recovery, Attestation, SPI Monitor, Transfer of Ownership) for EROT (External Root of Trust) implementation in datacenters, telecom, and industrial Internet of Things (IoT) platforms and applications.
Features
- Socket for CEC173x 84-pin
- Four sockets for SPI Flashes for normal operation
- One 16-pin 256Mbit SPI Flash for failure case demonstration
- One USB-UART/I2C port for CEC1736
- One USB-UART port for MEC1723
- BMC host header
- CPU host header
- Debugging and programming
- One 1x8 PICKIT4 header for CEC173x
- One 1x8 PICKIT4 header for MEC1723
- GPIOs/I2C headers for optional customization development
- Power the board with Micro-USB cables or a +5V power adapter (not included)
Applications
- Data centers
- Telecom/5G
- Embedded computing
- Networking/IoT
- Industrial
Kit Contents
- EV42J24A - CEC1736 84-pin socketed development board
- Three samples of each of the following devices
- CEC1736 TrustFLEX proto devices (CEC1736-SO-I/2ZW-TFLX-PROTO)
- CEC1736 TrustCUSTOM proto devices (CEC1736-SO-I/2ZW-TCSM-PROTO)
- CEC1734 TrustFLEX proto devices (CEC1734-SO-I/2ZW-TFLX-PROTO)
- CEC1734 TrustCUSTOM proto devices (CEC1734-SO-I/2ZW-TCSM-PROTO)
Block Diagram
Publicado: 2024-12-13
| Actualizado: 2025-02-20
